Rapid PHP hat eine saubere und komplett anpassbare Oberfläche, in der Sie sich sofort heimisch fühlen und die sich ganz Ihren Bedürfnissen anpassen lässt. Im Handumdrehen speichern und laden Sie verschiedenste Layouts und wechseln Sie zwischen den Oberflächenstilen modern und klassisch.
Jedes Dokument wird in einem eigenen Fenster geöffnet und Sie können mittels der Tabs zwischen den offenen Dateien wechseln. So genießen Sie gleichzeitig die Vorteile eines Multi-Window- und die eines Tabbed-Interface. Natürlich verfügen Sie hier über Drag'n'Drop und den Mausrad-Klick zum Schließen eines Tabs.
Der Text-Editor bietet Ihnen Zeilenumbruch, Syntax-Hervorhebung, korrespondierende Klammer, Lesezeichen, uneingeschränktes Rückgängigmachen/Wiederholen, Code-Faltung und alles Weitere, das Sie brauchen.
Springen Sie sofort zu jeder Datei, jedem Symbol, Wort oder jeder Zeile in Ihrem Projekt oder Ihrer Datei.
Gehe zu irgendetwas funktioniert mit Datei- und Symbol-, Wort- und Zeilennummernkombinationen.
Wählen Sie einfach einen Textausschnitt oder eine Variable aus und alle Vorkommnisse der Auswahl werden hervorgehoben.
Mittels Code-Faltung können Sie schnell und einfach logische Code-Untergruppen oder frei wählbare Textausschnitte anzeigen und verbergen.
Sparen Sie sich mühsame Tipparbeit und verwenden Sie Emmet Auto-Ersetzen. Es gibt mehrere hundert vordefinierter HTML- und CSS-Vorlagen und Sie können leicht Ihre eigenen erstellen.
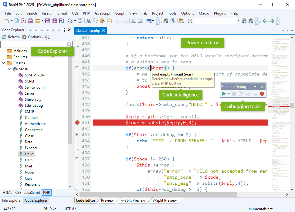
Rapid PHP ist ein kompletter PHP-Editor mit allen wichtigen Funktionen wie Auto-Vervollständigen, Funktions-Tipps und integrierter Dokumentation.
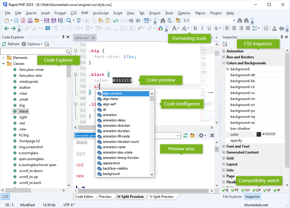
Code-Explorer führt die im Script enthaltenen Klassen, Funktionen, Variablen und Includes auf und ermöglicht es Ihnen somit, schnell die jeweilige Stelle aufzurufen. Klicken Sie einfach auf das angezeigte Element.
Beim Tippen werden Funktionsdefinitionen eingeblendet und Sie müssen nicht in der Dokumentation nachschlagen.
PHP-Auto-Vervollständigen (intelligenter Umgang mit dem Code) unterstützt:
Debuggen Sie PHP-Scripts einfach und schnell mit der xDebug-PHP-Erweiterung.
Der PHP-Debugger ermöglicht es Ihnen, Kontextvariablen anzuzeigen, Stack aufzurufen, Ausdrücke zu testen und Überwachungen durchzuführen.
Echtzeit-Syntax-Prüfung erspart Ihnen Syntax-Fehler. Sie können die Überprüfung auch nach Bedarf durchführen.
Ausgewählte, wichtige PHP-Code-Ausschnitte und -Werkzeuge stehen Ihnen in der PHP-Symbolleiste zur Verfügung.
Erhöhen Sie Ihre Produktivität dank der Unterstützung beliebter Programmier-Frameworks wie jQuery für JavaScript und Prado, CodeIgniter, Yii und Symfony für PHP. Frameworks werden in Auto-Vervollständigen und im Sprachen-Browser unterstützt. Lassen Sie es uns wissen, sollte Ihnen eine bestimmte Bibliothek fehlen.
Der Farbwähler macht Ihnen die Farbauswahl leicht:
Rapid PHP ist ein vollständiger HTML- und XHTML-Editor mit allen wichtigen Funktionen wie HTML-Auto-Vervollständigen, Inspektor und integrierter Dokumentation.
So entdecken Sie Code-Fehler sofort. Zudem finden Sie sich dank der übersichtlichen Hervorhebungen deutlich besser im HTML-Code zurecht.
HTML Tidy for HTML 5 validiert, repariert und reformatiert Ihren HTML-Code und bietet zudem noch viele weitere Funktionen.
Dank der eingebauten Vorschau können Sie:
Erstellen Sie im Handumdrehen Webseiten, die mit mobilen Endgeräten kompatibel sind.
Rapid PHP ist auch ein vollständiger CSS-Editor mit allen wichtigen Funktionen wie CSS-Auto-Vervollständigen, Inspektor und integrierter Dokumentation.
Dank aktiver CSS-Formatierungshilfen bearbeiten Sie blitzschnell Style Sheets oder HTML-Inline-Style-Code. Ein einziger Klick, ein Tastenkürzel reicht!
CSS-Auto-Vervollständigen unterstützt Sie dabei, die passenden Eigenschaftennamen zur Hand zu haben und zu verwenden.
Erstellen und bearbeiten Sie spielend leicht CSS-Farbverläufe mit automatischer Präfixierung.
Jetzt ist der Einsatz Ihrer liebsten Google Fonts noch leichter! Verwenden Sie sie einmalig oder immer wieder, stöbern Sie in der gesamten Auswahl oder speichern und verwenden Sie Ihre Favoriten.
Beim Erstellen von Layouts in HTML und CSS unterstützt Sie die eingebaute intelligente CSS-Verarbeitung mit ihren Funktionen.
Der eingebaute CSS-Prefixer verarbeitet und aktualisiert Ihren CSS-Code und sichert so die Kompatibilität mit sowohl modernen als auch älteren, noch beliebten Web-Browsern.
Arbeiten Sie ungestört mit SASS- oder LESS-Dateien. Volle Syntax-Hervorhebung und die meisten gängigen CSS-Funktionen stehen Ihnen auch in SASS- und LESS-Dateien zur Verfügung.
Rapid PHP bietet Ihnen einen vollständigen JavaScript-Editor mit allen wichtigen Funktionen wie Auto-Vervollständigen und Code-Explorer.
Formatieren Sie automatisch JavaScript-Code ganz nach Ihrem Geschmack.
Öffnen und Speichern Sie Dateien direkt über FTP- und SFTP-Zugriff. Unterstützt werden FTP, SFTP, FTPS und FTPES.
Datei-Übertragungen wie Speichern und Veröffentlichen werden im Hintergrund in gesonderten Task-Fenstern durchgeführt.
Klicken Sie auf ein beliebiges Element Ihrer Webseite und X-Ray zeigt Ihnen, welche Styles hier angewendet werden. Sie aktivieren X-Ray in der Vorschauansicht aus der Vorschau-Symbolleiste.
Halten Sie Ihre ToDos direkt im Code fest und rufen Sie so in einem Augenblick alles auf. Die Standard-Marker TODO:, FIXME: und CHANGED: werden unterstützt.
Die Zwischenablage sammelt, was Sie kopieren und ausschneiden. Die enthaltenen Einträge können Sie in Ihr Dokument einfügen oder hineinziehen.
Der Datei-Explorer gibt Ihnen einfachen Zugriff auf Dateien und Ordner. Sie können Dateien nicht nur öffnen und suchen, sondern auch löschen, umbenennen und verschieben.
Wenn Sie möchten, können Sie ganz einfach bekannte Dateiformate zuweisen und die schönen, mitgelieferten Dateiformat-Icons verwenden.
Verwenden Sie Code-Bibliotheken, um häufig verwendete Code-Ausschnitte zu sammeln, sie später wiederzuverwenden und so Zeit zu sparen. Einige hilfreiche Einträge sind schon vorhanden.
Arbeiten Sie einfach und schnell in .htaccess- und httpd.conf-Konfigurationsdateien.
Mit dem SQL-Datenbank-Explorer können Sie Datenbankstrukturen anzeigen und SQL-Anfragen testen. Eine Auswahl der unterstützten Datenbanken: MySQL, PostgreSQL, Firebird und SQLite.
Das erweiterte Suchen und Ersetzen beinhaltet:
Wechseln Sie zwischen verschiedenen Farbschemata und erstellen Sie Ihr persönliches Farbschema für den Editor. Einige interessante Schemata sind schon dabei wie etwa Solarized.
Der Editor ist komplett anpassbar. Für die meisten Benutzer ist er jedoch Out-of-the-Box schon perfekt eingerichtet.
Eine mächtige Rechtschreibprüfung hilft Ihnen dabei, Fehler zu finden und zu verbessern.
Die wichtigsten Optionen können nun schnell über das entsprechende Menü aktiviert werden.